武芯烧录器支持NXP ARM微控制器LPC84x系列芯片编程烧录
发布时间:2026-03-23 15:22:24
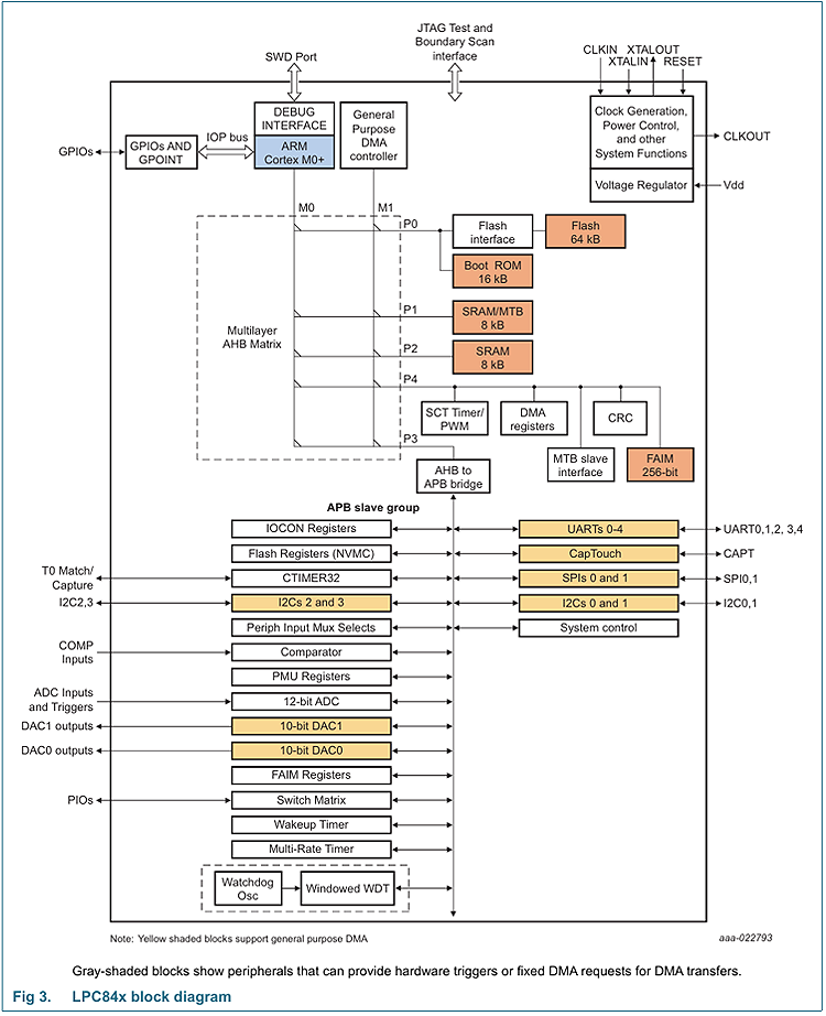
LPC84x系列是NXP(恩智浦)推出的一款基于 ARM Cortex-M0+内核的低成本32位微控制器,CPU最高工作频率为30MHz。且LPC84x系列支持高达64KB和16KB的SRAM。为复杂应用提供更充裕的运行空间。在功耗表现方面,使用内部自由运行振荡器(FRO)作为时钟源的低电流模式下,能够在保持性能的同时最大程度降低功耗,非常适合电池供电或对能耗敏感的应用场景。
在外设方面,除了延续前代的灵活配置特性外,高度集成了包括CRC 校验引擎、四个 I²C 总线接口、最多五个 USART 接口、最多两个 SPI 接口、电容触摸接口、多速率定时器和自唤醒定时器、状态可配置定时器(SCTimer/PWM)、一个通用 32 位计数器/定时器、DMA 控制器、12 位模数转换器(ADC)、两个 10 位 DAC(数模转换器)、一个模拟比较器等多项丰富的外设资源,来适配多样化嵌入式场景需求。
此外,还允许将外设功能通过开关矩阵配置的I/O 端口映射到不同物理引脚,提高PCB布局自由度。一个输入模式匹配引擎,可监测多少输入引脚的状态变化,在满足条件时触发中断或事件。以及多达54个通用I/O引脚,为系统提供丰富的扩展与连接能力。LPC84x 系列凭借更大的存储容量、更强的模拟外设(如双 DAC、更高精度 ADC)、丰富的通信接口以及灵活的 I/O 配置,广泛适用于工业控制、汽车电子、消费电子等领域中。
主要特性:
低功耗,30 MHz Cortex-M0+内核,具备先进功耗优化
面向全范围定时功能和设计灵活性的先进外设
串行连接
采用流行封装,外形小巧
64 kB Flash,64 B小分页,适用于EEPROM模拟
16 kB RAM (面向跨所有SRAM位段的逻辑)
自由运行振荡器(FRO)
5种电源模式
面向简单运行时功耗优化的电源配置API
引脚配置包括方向和上拉或下拉
面向低功耗启动的时钟和PMU
从基础到高级的全范围定时功能(SCTimer/PWM)、灵活的触发器,用于优化功耗使用
高精度1.2-Msps ADC:12通道,非常适合过采样,用于改进转换精度
4 I2C,面向数字传感器接口等
2 SPI,5 UART
54 GPIO,带有开关矩阵,支持输入模式匹配引擎
25通道DMA分载内核
数模转换器(DAC):2通道,10位

功能框图
武芯科技作为通用型芯片烧录器制造商,专注于IC烧录、测试领域。在持续优化更新烧录软件的同时,也在积极扩充和兼容各大厂商的芯片型号的烧录。ET9800烧录器支持一拖八烧录,同时提供联机、脱机等工作模式,可全方位满足NXP(恩智浦)LPC84x系列芯片的裸片离线烧录与在板烧录的量产需求。

ET9800是一款支持联机、脱机的量产型高速烧录器。采用高性能ARM+FPGA的硬件架构设计,编程带宽高达1.6Gb/s;内置128GB eMMC母头模块,能高效提升eMMC母片拷贝的量产效率;配备4.3英寸LCD触摸屏,优化脱机操作的交互体验;支持“一拖八”并行烧录,可实现复杂多样的烧录需求;且设备集成多种丰富接口,涵盖100/1000M以太网、SD卡、USB2.0 Device、RS-232串口、电源开关及接地端子等,灵活适配多元应用场景。同时提供上位机与下位机软件,支持自动化场景定制,适配智能化产线需求;支持各大厂商各种封装的MCU、eMMC、SPI、Nor/Nand flash、Parallel Nor/Nand flash、EEPROM及DSP等类型芯片,烧写稳定、高效。为客户提供创新的多场景芯片(IC)烧录解决方案。