武芯烧录器支持瑞萨RENESAS RH850/F1KM系列
发布时间:2026-01-05 14:36:55
瑞萨RH850/F1KM系列是面向汽车电气车身应用而设计的低功耗32位高端微控制器,凭借其出色的计算能力与能效表现,成为车身应用的理想选择。拥有 G3KH CPU内核,工作频率最高可达 120 MHz,能够满足中等复杂度车身模块对数据处理性能的严苛要求。其采用48-100引脚QFP封装形式,灵活适配从结构紧凑到功能较完整的多样化车身控制单元设计。同时,与RH850/F1x系列保持高度兼容性,可在无需更改 PCB 布局的前提下直接进行产品替换或升级,极大地方便了车企在同一平台上推出不同配置车型,既能降低研发成本,又能实现产品的快速迭代。
相较于入门级RH850/FIL系列,集成了RAM 模块、DMA 控制器、A/D 转换器、定时器单元以及多种通信接口。新增CAN FD接口,使数据传输速度大幅提升,能轻松应对多设备协同需求。实现了ECU集中化管理,并减少了车内线束布置。同时,配合LIN接口,可全方位完成车内各类数据采集与交互。
在低功耗模式下,支持DeepSTOP模式可切断芯片内选择电流的电源,比RH850/FIL系列更省电,适配长期待机的车身模块(如防盗系统)。同时,支持 - 40至125℃宽温工作范围,耐温性升级,适配更多恶劣工况。其内部拥有512KB-1MB的闪存范围,能承载较为复杂的控制逻辑。
值得一提的是,RH850/F1KM 的开发严格遵循 ISO26262 功能安全标准,被设计为上下文独立的安全元件(SEooC),具备高等级的安全可靠性,广泛应用于汽车领域。
主要特性:
CPU:G3KH 内核,32位单芯片微控制器、高计算处理能力;
工作频率:120MHz
电压:3V~5.5V;
内存:范围512KB到1MB;
外设功能:RAM 模块、DMA 控制器、A/D 转换器、定时器单元、CAN FD接口;
低功耗:低功耗采样器(LPS)、轮询信号输入、无需CPU内核交互、DeepSTOP模式可切断芯片内选择电路的电源;
工作温度:-40℃~105℃、-40℃~125℃;
封装:48~100引脚QFP;

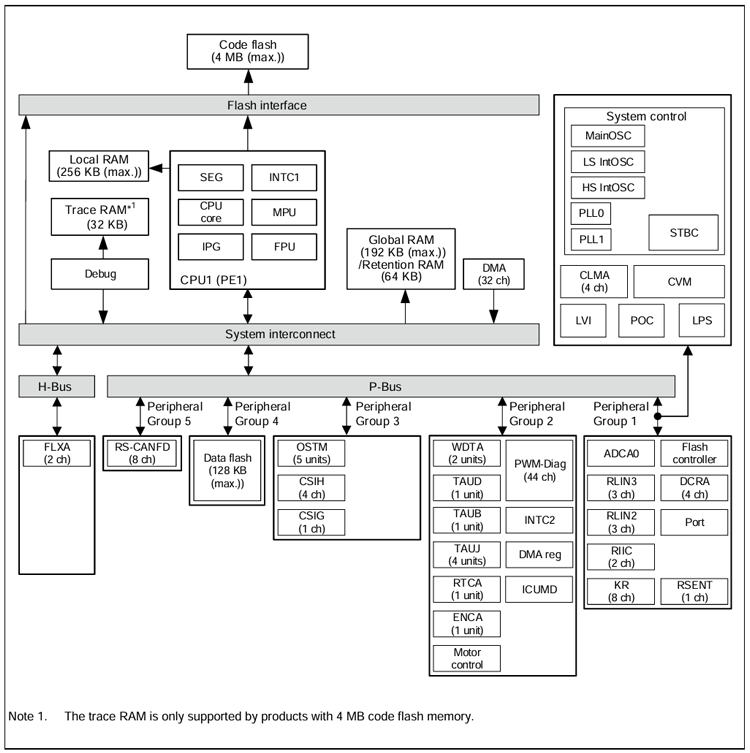
内部框图
武芯科技作为通用型芯片烧录器制造商,专注于IC烧录、测试领域。在持续优化更新烧录软件的同时,也在积极扩充和兼容各大厂商的芯片型号的烧录。ET9800烧录器支持一拖八烧录,同时提供联机、脱机等工作模式,可全方位满足瑞萨RH850/F1KM 系列芯片的裸片离线烧录与在板烧录的量产需求。
